网络教育

在线考试系统要求及使用说明(期末考试)

发布时间:2019-07-05 11:24:50 作者:媒体技术科 浏览量:12054

一、在线考试系统设备要求

1、 台式机或笔记本电脑:操作系统Windiws10Windows7WindowsXP;CPU:i3及以上;内存4G及以上;硬盘50G以上。

2、 浏览器:360浏览器(极速模式)、搜狗浏览器、谷歌浏览器。

3、 摄像头:具有自动对焦功能的摄像头,满足720P及以上。

 

二、在线考试使用说明

1、在线考试系统登录。

打开谷歌或360浏览器(极速模式)、搜狗浏览器,输入学院网址:http:,单击在首页左侧快速导航栏中“在线考试系统”图标,进入在线考试系统。

图片1.png 

在线考试系统按钮

2、输入用户名和密码(与教学平台相同)

图片2.png 

登录界面

3、登录成功,点击指定考试科目

 

图片3.png 

选择考试科目

4、 进入考试页面后点击“开始作答”或者“继续作答”按钮即进入人脸识别阶段。

图片4.png 

进入考试科目

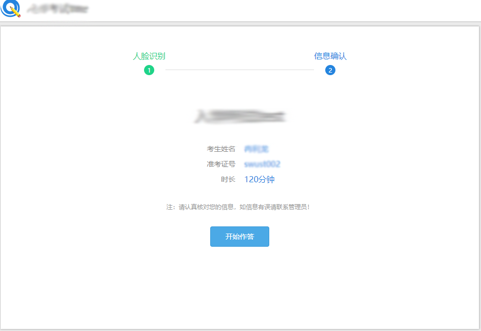
5、进入人脸识别界面,识别通过,单击“开始作答”即可。识别一次不通过,可多次识别,直至通过,如识别未通过则无法进行考试。 

图片5.png 图片6.png

人脸识别

图片7.png 

信息确认

6、开始考试。浏览试卷题型和题目,选择正确答案。完成所有作答后,可单击“交卷”按钮,提交答卷。

图片8.png